Windows 10 reached EOS (end of support) on October 14, 2025. For more information, see this article.

搜尋 Mozilla 技術支援網站

防止技術支援詐騙。我們絕對不會要求您撥打電話或發送簡訊,或是提供個人資訊。請用「回報濫用」功能回報可疑的行為。

了解更多

Forced update when automated updates were not selected

更多選項

Hi, I noticed that my Firefox version has just been force-updated, on two of my computers, even though I had the automated updates unselected. I also noticed that the new version had added an opt-out option to use "AI" for my tabs which I do not want. There may be other settings that have appeared like this forcing "AI" on me and I am not going to check all of them. I will uninstall Firefox as it is no longer respecting my privacy and autonomy as a user, following the full-blown embrace of "genAI" which goes completely opposite Firefox values such as privacy, ethics, environmental responsibility and respect of their users. I might come back when Firefox goes back to being a privacy and environmentally-friendly browser.

Hi, I noticed that my Firefox version has just been force-updated, on two of my computers, even though I had the automated updates unselected. I also noticed that the new version had added an opt-out option to use "AI" for my tabs which I do not want. There may be other settings that have appeared like this forcing "AI" on me and I am not going to check all of them. I will uninstall Firefox as it is no longer respecting my privacy and autonomy as a user, following the full-blown embrace of "genAI" which goes completely opposite Firefox values such as privacy, ethics, environmental responsibility and respect of their users. I might come back when Firefox goes back to being a privacy and environmentally-friendly browser.
附加的畫面擷圖

所有回覆 (4)

更多選項
更多選項

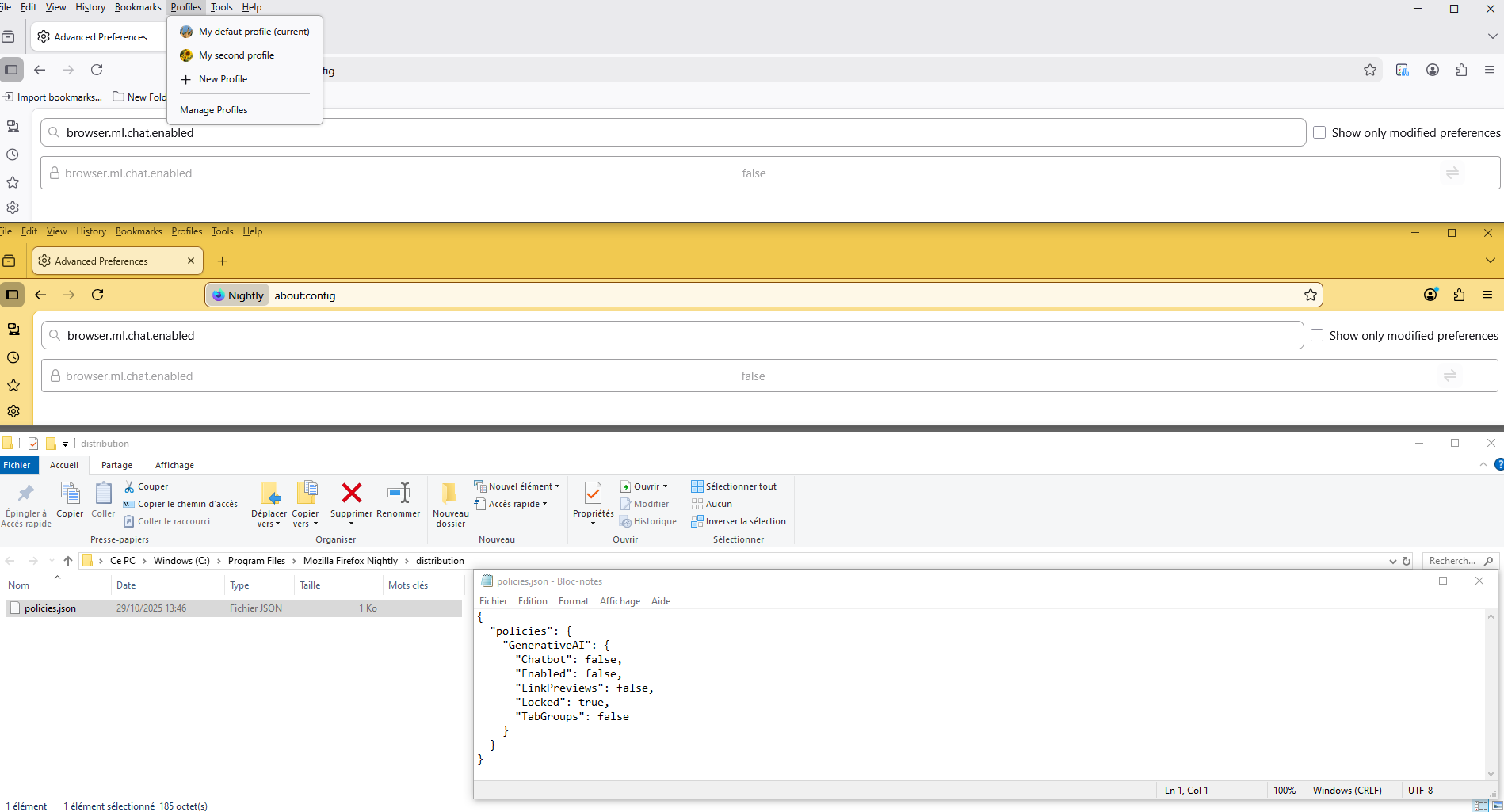
Other illustration. https://connect.mozilla.org/t5/discussions/new-in-firefox-desktop-only-visual-search/m-p/106449/highlight/true#M41114 Firefox policies affect all profiles.

If you wish to study Enterprise Policy Generator. https://addons.mozilla.org/firefox/addon/enterprise-policy-generator

By way of illustration.

由 Agent virtuel 於 修改

更多選項

Firefox keeps deleting the policies files. Mozilla is hijacking people's computers to force their updates, force stopping your browser from working to force these updates whenever they feel like it. In the middle of working on a dedicated server problem my fucking browser just stops and says "restart now to continue using" because those jackasses think they own your computer and can delete files on it willy nilly.

更多選項

Hello

On-device AI models in Firefox. https://support.mozilla.org/en-US/kb/on-device-models

About, How to use AI-enhanced tab group. https://support.mozilla.org/en-US/kb/how-use-ai-enhanced-tab-groups https://support.mozilla.org/en-US/questions/1552786#answer-1784165

About, Firefox Link Previews. https://support.mozilla.org/en-US/kb/use-link-previews-firefox https://support.mozilla.org/en-US/questions/1542846#answer-1785033

About

Vas said

Firefox keeps deleting the policies files.

As far as i know, that never happened to me.

If you wish, you can try your Windows registry. https://mozilla.github.io/policy-templates/#disableappupdate

https://connect.mozilla.org/t5/discussions/upgrade-notification-spam/m-p/64080/highlight/true#M22529 DisableAppUpdate 1

A illustration. Votre navigateur est géré par votre organisation.

問個問題

如果您還沒有帳號,您必須先登入帳號 來回覆文章。還沒有帳號的話,只能發問新問題