Windows 10 reached EOS (end of support) on October 14, 2025. For more information, see this article.

Caută ajutor

Atenție la excrocheriile de asistență. Noi nu îți vom cere niciodată să suni sau să trimiți vreun SMS la vreun număr de telefon sau să dai informații personale. Te rugăm să raportezi activitățile suspecte folosind opțiunea „Raportează un abuz”.

Află mai multe

Bad folder names in the account

  • 2 răspunsuri
  • 1 are această problemă
  • 51 de vizualizări
  • Ultimul răspuns dat de Mapenzi

mai multe opțiuni

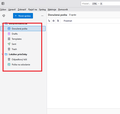
I have Thunderbird 144 and i have problem. I add pop3 account. New clean instalation Thunderbird. The name of Inbox is in Slovak "Doručená pošta" This is ok. Other folder have bad names. Not in Slovak but in English. Older versions Thunderbird not have this problem. Version 140 is ok. When I upgrade version 140 to 144 problem is here.... What about that?

I have Thunderbird 144 and i have problem. I add pop3 account. New clean instalation Thunderbird. The name of Inbox is in Slovak "Doručená pošta" This is ok. Other folder have bad names. Not in Slovak but in English. Older versions Thunderbird not have this problem. Version 140 is ok. When I upgrade version 140 to 144 problem is here.... What about that?
Capturi de ecran atașate

Soluție aleasă

This seems to be a new bug in v144 delivered yesterday See also this discussion https://support.mozilla.org/en-US/questions/1541290#answer-1772356 with a solution. If nobody has done already I'll publish a new bug report tomorrow ....

Citește răspunsul în context 👍 0

Toate răspunsurile (2)

mai multe opțiuni

Thunderbird is version 144 64bit, Slovak localisation, channel release, Windows 10

Modificat la de 19marek19

mai multe opțiuni

Soluție aleasă

This seems to be a new bug in v144 delivered yesterday See also this discussion https://support.mozilla.org/en-US/questions/1541290#answer-1772356 with a solution. If nobody has done already I'll publish a new bug report tomorrow ....

Adresează o întrebare

Trebuie să intri în cont ca să răspunzi la o postare. Te rugăm să adresezi o întrebare nouă dacă nu ai încă un cont.